Recuperación de datos de un NAS de QNAP con el sistema operativo QuTS hero
Los dispositivos NAS de QNAP con el sistema operativo QuTS hero se distinguen por un enfoque de almacenamiento de datos distinto al de sus homólogos basados en QTS. En lugar de LVM y el sistema de archivos Ext, estos dispositivos cuentan con los grupos de almacenamiento (pools) de ZFS. QNAP ha personalizado ZFS en gran medida para adaptarlo a esta aplicación específica. Sin embargo, debido a esto, su implementación a la que se le conoce como ZFS de QNAP o QZFS es incompatible con los controladores de los sistemas de archivos de terceros. Las diferencias residen no sólo en las estructuras de metadatos, sino también en los algoritmos que controlan las operaciones de RAID-Z. En cuanto a UFS Explorer, sólo la edición UFS Explorer Technician es compatible con este sistema de archivos ZFS propietario de QNAP (QZFS).
Recuperación de datos tras un fallo del dispositivo
En el caso poco probable de un fallo de un dispositivo NAS, por lo general, se puede simplemente mover los discos a otro NAS de QNAP con la misma versión o una versión superior del sistema operativo QuTS hero, y con la misma o una mayor cantidad de bahías de discos.
No obstante, no todas las versiones de QZFS son compatibles con todas las versiones de QuTS hero, por lo que se recomienda comprobar la compatibilidad según las recomendaciones del fabricante.
Como alternativa, se puede utilizar nuestro software UFS Explorer Technician que reconoce el sistema de archivos QZFS y deja acceder a los datos incluso en ausencia de un NAS compatible. Esto es de mucha ayuda cuando no hay un dispositivo de reemplazo a mano o si se necesitan los datos lo antes posible y no se puede esperar hasta que llegue el nuevo dispositivo.
Recuperación de datos eliminados
Por lo general, los archivos y carpetas eliminados de un NAS de QNAP se pueden restaurar mediante la carpeta compartida Papelera de reciclaje.
Si los datos se eliminaron de la Papelera de reciclaje o nunca se encontraban en ella, aún se puede recuperar los archivos recientemente eliminados con la ayuda de UFS Explorer Technician. Para ello, por favor, haga lo siguiente:
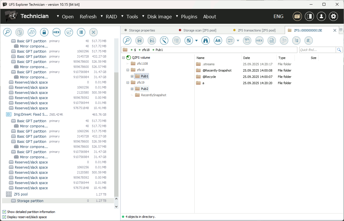
Conecte todas las unidades que se han sacado del NAS a un ordenador o servidor bajo Windows y abra UFS Explorer Technician. El software automáticamente ensamblará el almacenamiento de datos y mostrará el sistema de archivos QZFS.
Haga clic con el botón derecho en el sistema de archivos y seleccione "Mostrar transacciones del sistema de archivos". Tras esperar un rato, se le mostrará una lista de todas las transacciones más recientes de ZFS.
Cada transacción incluye las modificaciones recientes en el sistema de archivos. Busque una transacción anterior a la eliminación de los datos necesarios y ábrala para ver los archivos que contiene. La transacción debe representar el estado del sistema de archivos antes del borrado de los datos.
Utilice el sistema de archivos abierto para recuperar los datos que necesita.


Si el sistema de archivos ha sido utilizado por un período prolongado e incluso la transacción más antigua ya no contiene los datos eliminados, se puede realizar el escaneo en busca de transacciones aún más antiguas. Para esto:
Pulse el botón "Buscar transacciones" en la barra de herramientas y especifique los parámetros de búsqueda.

QZFS de QNAP no suele comprimir los metadatos de raíz, por lo que se recomienda deshabilitar las descompresiones LZJB y LZ4 por motivos de rendimiento (a menos que las transacciones que ha visto en la etapa anteriormente descrita revelen que la compresión sí está habilitada).
También se recomienda habilitar la opción "Escanear componentes simultáneamente", sobre todo, si los componentes de origen (imágenes) se encuentran en diferentes medios físicos.
Haga clic en "Escanear", y el software comenzará a buscar transacciones aún no detectadas. Generalmente, se muestran sin fechas, pero se colocan en orden cronológico por sus ID.
Se puede consultar estas transacciones incluso mientras el software sigue realizando el escaneo. Una vez que encuentre la transacción con sus datos, puede detener el escaneo y proceder a la recuperación de datos.

Recuperación de conjuntos de datos eliminados
En el sistema de archivos ZFS, la eliminación de conjuntos de datos (carpetas compartidas) se realiza de la misma manera que la eliminación de archivos y carpetas. Por favor, siga las instrucciones de la sección dedicada a la recuperación de datos eliminados para recuperar sus carpetas compartidas eliminadas.
Recuperación de datos tras la eliminación de un pool
Este es el escenario más complicado, ya que con la eliminación de un grupo de almacenamiento (pool) se eliminan todos los metadatos que lo describen, incluyendo la configuración de RAID-Z, el acceso rápido al sistema de archivos o a las transacciones y otros detalles. Por esto, el software no puede identificar el grupo de almacenamiento ni sus componentes de manera automática.

Para proceder, se recomienda crear un pool de prueba en diferentes unidades de la misma capacidad (con el mismo nivel de RAID, en el mismo NAS, pero se puede usar menos discos) y conectarlo a un PC para el análisis. Haga clic con el botón derecho en el pool de prueba reconocido y consulte los siguientes parámetros:

Anote los valores de "Tamaño mínimo de stripe" y "Tamaño de Metaslab" (estos dependen de la capacidad de las unidades del conjunto).
A continuación, vuelva a los componentes originales del almacenamiento de datos y realice los siguientes pasos:
En el menú principal, haga clic en "RAID" y luego en "Nuevo pool de ZFS".
A continuación, haga clic en "Añadir un nuevo vdev" para empezar a construir un pool. Seleccione un tipo de vdev (por ejemplo, RAID-Z) y añada los componentes en su orden original junto con los marcadores de posición en lugar de los componentes faltantes. Ingrese los valores válidos en los campos de "Tamaño mínimo de stripe" y "Tamaño de Metaslab".
Haga clic en "Construir el pool". Como resultado, se generará un nuevo volumen de pool sin sistema de archivos (ya que faltan los metadatos originales, como se explicó antes). Por lo tanto, las funciones relacionadas con ZFS tampoco estarán disponibles.
Seleccione la opción "Buscar datos perdidos", pero en lugar de iniciar un nuevo escaneo, haga clic en el enlace "Transacciones" junto a la selección de la familia de sistemas de archivos ZFS.
El programa abrirá el cuadro de diálogo "Transacciones". Pero como no hay transacciones de "acceso rápido", la lista estará vacía.
Inicie el escaneo en busca de transacciones perdidas. Espere un rato hasta que aparezcan las transacciones. Una vez detectadas las transacciones, se puede continuar y abrir el sistema de archivos.


Se recomienda revisar varias transacciones en orden cronológico inverso para encontrar una que refleje el estado antes de la eliminación del grupo, porque puede que la transacción más reciente refleje el estado después de la eliminación.





Si no hay ningunas transacciones, esto se puede deber a una configuración incorrecta de RAID. En ese caso, cambie los parámetros de RAID y repita el procedimiento comenzando con el paso 4.
ZFS (QZFS) de QNAP y el análisis forense digital
El sistema de archivos QZFS es incompatible con la mayoría de los programas de análisis forense digital populares y requiere la exportación de los datos encontrados para su análisis forense posterior.
No se recomienda en absoluto crear una imagen de disco del RAID-Z ensamblado. Es que es imposible crear una sola imagen de RAID-Z que funcione o que represente con precisión los datos reales. Esto se debe a que la rotación y el tamaño del bloque están codificados en los punteros del sistema de archivos y no se pueden restaurar fuera del sistema de archivos y RAID-Z.
Para el análisis de datos, se recomienda copiar los archivos del sistema de archivos QZFS a un medio de almacenamiento vacío (sobreescrito con ceros y luego formateado) de un formato compatible y, posteriormente, proceder al análisis forense digital.
Para la recopilación de evidencia y su seguimiento cronológico, se puede extraer múltiples estados del sistema de archivos definidos por diferentes transacciones y ordenados por las marcas temporales o los ID, siguiendo los pasos de la sección dedicada a la recuperación de datos eliminados.
Última actualización: 7 de octubre de 2025